Termin- und Ressourcenmanagement
Praxisorganisation leicht gemacht – Termine, Räume und Ressourcen perfekt im Griff.

MEDICAL OFFICE Termin- und Ressourcenmanagement

Praxisorganisation im Griff – Termine, Patientenfluss, Ressourcen & QM in einem System

Parallele Untersuchungen, mehrere Behandler, begrenzte Räume/Geräte – schon kleine Störungen erzeugen Doppelbelegungen, Wartezeiten und Stress im Team. 

Mit dem MEDICAL OFFICE Termin- und Ressourcenmanagement planen Sie Termine, steuern den Patientenfluss, nutzen Räume/Geräte optimal und halten Ihr QM digital aktuell – nahtlos in Ihrer Praxissoftware. 

Ergebnis: klare Abläufe, weniger Rückfragen, zufriedene Patienten.

Hinweis: Die Basisfunktion ist in der Professional- und Enterprise-Lizenz enthalten.

Funktionen und Vorteile

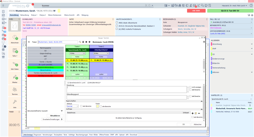
Übersichtliche und flexible Terminplanung

  • Schnell vergeben:
    Automatische oder manuelle Terminvergabe – direkt im Planer.
    Zeit sparen, weniger Telefonabstimmung.
  • Transparente Ansichten:
    Tages‑, Wochen‑ oder Monatsansicht.
    Alles im Blick, bessere Teamkoordination.
  • Nächster freier Termin:
    Intelligente Suche statt Klicken durch Kalender.
    Planung in Sekunden statt Minuten.
  • Serien, Ketten & OP‑Planung:
    Komplexe Abläufe (Vorbereitung → Untersuchung → Nachsorge) abbilden.
    Fehlerfrei durch den Prozess.
  • Individuelle Schablonen:
    Für Ärzte, Standorte und Leistungen.
    Standardisieren, Fehler vermeiden.
  • Direkter Aktenzugriff:
    Aus dem Terminplaner in die Patientenakte wechseln.
    Keine Medienbrüche.
  • No‑Show‑Kennzeichnung:
    „Nicht erschienen“ dokumentieren.
    Nachvollziehbarkeit & gezielte Nachsteuerung.
Termine & Ressourcen mit MEDICAL OFFICE verwalten - Tagesübersicht

Patientenfluss im Griff

  • Digitale Wartezimmerverwaltung:
    Status „angekommen – wartet – in Behandlung – fertig“.
    Transparenz für das gesamte Team.
  • Echtzeit‑Übersicht:
    Wer ist da? Wer wartet? Wer ist dran?
    Kurze Wartezeiten, ruhige Abläufe.
  • Wartezonen & Raumsteuerung:
    Räume/Stationen konfigurierbar.
    Optimale Wege, weniger Zwischenfragen.
  • Automatische ToDos/Aufträge:
    z. B. EKG, Labor, Ultraschall an Mitarbeitende.
    Nichts geht verloren, klare Zuständigkeiten.
  • Integration ins Krankenblatt:
    Wartezimmer‑ & ToDo‑Listen direkt im Krankenblatt.
    Ein System, ein Blick.

Ressourcen optimal einsetzen

  • Ärzte, Team, Räume, Geräte – auch standortübergreifend verwalten.
    Kapazitäten perfekt nutzen.
  • Abhängigkeiten & Auslastungen berücksichtigen
    (Zeitpuffer, Wege, Setup‑Zeiten).
    Realistische Planung, weniger Überzüge.
  • Parallel-/Überlappungstermine abbilden
    (z. B. Vor‑/Nachbereitung).
    Mehr Durchsatz, ohne Qualitätseinbußen.
  • Terminattribute & Farbmarkierungen
    (z. B. dringend, privat, vertraulich).
    Schnelle Orientierung.
MEDICAL OFFICE Termin- und Ressourcenmanagement

Organisation & Erinnerungen

  • Feiertage/Urlaub/Abwesenheiten zentral eintragen.
    Planungssicherheit.
  • Tages‑/Wochenaufgaben bündeln.
    Team behält den Überblick.
  • Rechte & Rollen fein steuern.
    Sichere Abläufe, klare Verantwortlichkeiten.
  • Automatische Terminerinnerungen per E‑Mail und Push-Nachrichten.
    Weniger Ausfälle, höhere Termintreue.
Effiziente Praxisorganisation mit MEDICAL OFFICE

Qualitätsmanagement integriert

  • Zentrale QM‑Dokumentenablage, überall abrufbar.
    Kein Papierchaos, einheitliche Standards.
  • Versionierung & Archivierung automatisch.
    Nachvollziehbarkeit bei Audits/Prüfungen.
  • Lese‑/Schreibrechte individuell.
    Sicherheit & Compliance.
  • Import vorhandener Dokumente.
    Schneller Umstieg auf digitales QM.

Ihr Plus: Mehr Zeit für Patienten, weniger Stress & klar strukturierte Abläufe im Praxisalltag

Mit dem MEDICAL OFFICE Termin- und Ressourcenmanagement organisieren Sie Ihre Praxis professionell und effizient:

  • Termine sind klar geplant,
  • Ressourcen optimal genutzt,
  • der Patientenfluss transparent gesteuert
  • und das Qualitätsmanagement digital abgesichert.

Das spart Zeit, entlastet Ihr Team und schafft mehr Freiraum für Ihre Patienten.

Lassen Sie sich das Termin‑ & Ressourcenmanagement in MEDICAL OFFICE zeigen – Wir richten Terminpläne, Patientenflusssteuerung & QM‑Workflows passgenau ein.

Tutorials: Termin- und Ressourcenmanagement in Aktion

Sie möchten MEDICAL OFFICE live erleben? Unsere kompakten Video-Tutorials zeigen Ihnen anschaulich und als ersten EInblick, wie einfach und effizient die Organisation des Praxisalltags mit MEDICAL OFFICE gelingt.

Bitte akzeptieren Sie die Nutzung von Marketing und Statistik Cookies, um dieses Video ansehen zu können.

Erleben Sie, wie Wartelisten und Wartezonen in MEDICAL OFFICE Ihre Patientensteuerung spürbar vereinfachen.

Bitte akzeptieren Sie die Nutzung von Marketing und Statistik Cookies, um dieses Video ansehen zu können.

Sehen Sie, wie die Tagesliste in MEDICAL OFFICE für Klarheit und Struktur in Ihrem Praxisalltag sorgt.

Das sagen unsere MEDICAL OFFICE Anwender:

„Sehr angesprochen hat uns die übersichtliche Gestaltung des Programms.“

Die einfache und schnelle Dokumentation in der Patientenakte mit der Übernahme in den Arztbrief hat uns begeistert und erleichtert uns heute das Leben. Doch auch der übersichtliche Kalender, sowie die vielen Varianten der Terminpflege und zyklische Terminsetzung hat uns überzeugt. Gut gefällt uns auch, dass sich die Wartezimmerliste und der Termindruck auf der Krankenblattansicht integrieren lässt.

MVZ Pfalzklinikum für Psychiatrie, Psychotherapie und Neurologie
Dr. Ingrid Haier-Radermacher
67655 Kaiserslautern
Auf Ihre Bedürfnisse zugeschnitten
Die flexibel erweiterbaren MEDICAL OFFICE Module

Automatisierte, sichere Datenübergabe an Power BI, Qlik, Superset & Co. Für mehr Transparenz und strategisches Controlling in Klinik, MVZ und großen Praxiseinrichtungen.

mehr erfahren

Übergabe von Kassen-, BG- und Privatabrechnungen an Ihre Finanzbuchhaltung. Unterstützt Diamant, SAP, Simba, Navision u. v. m. mit Aufteilungsbuchungen nach Konten oder Kostenstellen. Ideal für MVZs und Krankenhausambulanzen.

mehr erfahren

Verbindet KIS, MVZs und HL7-fähige Systeme. Überträgt Patienten-, Diagnose-, Befund-, Leistungs- und Termindaten sicher, interoperabel und standardisiert.

mehr erfahren

Unterstützt KV-, Privat- und BG-Abrechnung – rechtssicher, automatisiert und komfortabel. Abrechnung per KIM, GOÄ, PVS oder DALE-UV direkt in MEDICAL OFFICE durchführen.

mehr erfahren

Digitale Patientenaufnahme mit Self-Check-in, Terminverwaltung, eGK einlesen. Wartezeiten verkürzen, Personal entlasten.

mehr erfahren

Ihre Praxis in der Hosentasche: Mobile Praxislösung mit Dashboard, ToDos, Medikation & Befunden – jetzt im App Store & Google Play laden.

mehr erfahren

Optimiert Ihre Praxisorganisation: Termine planen, Patientenfluss steuern, Ressourcen effizient nutzen und QM-Dokumente digital verwalten – inkl. automatischer Terminerinnerungen in MEDICAL OFFICE.

mehr erfahren

Unterstützt Ihre Praxis mit automatischen Erinnerungen für Impfungen, Vorsorge & Kontrolltermine. Patienten zuverlässig kontaktieren, Recallketten anlegen und den Recallstatus direkt in MEDICAL OFFICE verwalten.

mehr erfahren
Entlassmanagement mit MEDICAL OFFICE

Gemäß § 39 SGB V – DKG-zertifiziert für strukturierte Krankenhausentlassung und gesetzeskonforme Übermittlung aller versorgungsrelevanten Informationen in die Anschlussversorgung.

mehr erfahren
Basisdokumentation Psychotherapie mit MEDICAL OFFICE

Für psychiatrische Krankenhäuser gemäß § 118 SGB V, Ambulanzen und MVZs – inkl. Jahresstatistik und InEK-Datenexport nach § 21 KHEntgG.

mehr erfahren
Abrechnung Ambulantes Operieren § 301 SGB V mit MEDICAL OFFICE 

Effiziente und rechtssichere Abrechnung nach § 301 SGB V für ambulante Operationen und Behandlungen nach § 115b und § 116b SGB V mit MEDICAL OFFICE. Ideal für MVZs und Krankenhausambulanzen.

mehr erfahren

Digitaler Telefonassistent für Arztpraxen – Anrufannahme in natürlicher Sprache, Terminvergabe & Anliegenbearbeitung automatisch, 24/7 & je LANR lizenziert.

mehr erfahren

Termine & Patientenanfragen online steuern. Plus-Bundle ergänzt mit Online-Formularen, Onlinerezeption & SMS-Flatrate für maximalen Praxis-Service.

mehr erfahren

Zertifizierte Cloud-TSE für rechtssichere, manipulationssichere Kassenführung nach Kassensicherungsverordnung. Nahtlos integriert – je Betriebsstätte/Nebenbetriebsstätte bis 10.000 Buchungen/Monat.

mehr erfahren

Patienten online beraten & behandeln – Rezepte ausstellen, Wunden kontrollieren. Gesetzliche Krankenkassen übernehmen die Kosten. Je LANR lizenziert.

mehr erfahren
MEDICAL OFFICE Therapeut

Das MEDICAL OFFICE Modul Therapeut ermöglicht die Abrechnung von Heilmitteln gemäß § 302 SGB V per DTA. Privatabrechnungen erfolgen als Papierabrechnung.

mehr erfahren
MEDICAL OFFICE Medikament

Eine AVWG-zertifizierte, werbefreie Medikamentendatenbank. Medikamente, Heil- und Hilfsmittel sowie DiGA sicher verordnen, Interaktionen prüfen, eRezepte erstellen und den bundeseinheitlichen Medikationsplan direkt in MEDICAL OFFICE verwalten.

mehr erfahren
MEDICAL OFFICE Archiv

Dokumente, Bilder, Faxe und Videos direkt in der Patientenakte speichern, bearbeiten und sicher abrufen – inkl. App, DICOM- & GDT-Schnittstelle. In allen Lizenzen enthalten.

mehr erfahren
MEDICAL OFFICE Labor

Digitalisierte Laborkommunikation: Laborbefunde automatisch in die digitale Patientenakte übernehmen, übersichtlich darstellen und sicher abrufen – inkl. App, LDT-Schnittstelle & Order-Entry-Anbindung.

mehr erfahren
MEDICAL OFFICE Organisation

Managen Sie Ihre Praxis von der schnellen Terminvergabe bis hin zur Wartezonenverwaltung und komfortablen Tagesübersicht. Integriert ist zudem eine ToDo- und Recall-Funktion, sowie die Online-Terminanbindung.

mehr erfahren
MEDICAL OFFICE Mobil

Mobile Patientendokumentation auf Notebook oder Tablet – ideal für Hausbesuche & Außentermine. Sicherer Datenabgleich und Notfallserverfunktion – je Gerät lizenziert.

mehr erfahren
MEDICAL OFFICE Dokumentation

Ein integrierter, intelligenter Dokumentationsmanager mit allen Formularen der Disease-Management-Programme (DMP) und weiterer Sonderverträge hilft Ihnen dabei Patienten mit chronischen Erkrankungen besser zu managen.

mehr erfahren
MEDICAL OFFICE Impfen

Impfstatus automatisch prüfen, Impfpläne erstellen & Recall-System nutzen – STIKO-konform, inkl. Reiseimpfungen & Impfstoffverwaltung mit Chargenüberwachung.

mehr erfahren
MEDICAL OFFICE Selektivverträge und IV-Versorgung

HzV-, Facharzt- & IV-Verträge direkt in MEDICAL OFFICE umsetzen – mit HÄVG-Prüfmodul, sicherer Abrechnung & automatischer Leistungsprüfung.

mehr erfahren
MEDICAL OFFICE Schnittstellen

Das Modul ermöglicht Ihnen die Anbindung verschiedener medizinischer und bildgebender Geräte über unterschiedliche Schnittstellenformate (z.B. GDT oder DICOM). Auch ein Datenaustausch mit dem Krankenhausinformationssystem (KIS) über HL7 kann mitabgebildet werden.

mehr erfahren
MEDICAL OFFICE Exchange

Praxisstandorte sicher per VPN vernetzen, Patienten- & Behandlungsdaten automatisch synchronisieren. Für jeden Exchange-Server lizenziert.

mehr erfahren
MEDICAL OFFICE Berufsgenossenschaft

In diesem Modul sind alle Berufsgenossenschaft-Tarife nach der Gebührenordnung für Ärzte (UV-GOÄ) inklusive einer Regelwerkskontrolle enthalten. Per DALE-UV-Verfahren können BG-Ärzte zudem Berichte und Rechnungen elektronisch versenden.

mehr erfahren